The OpenNET Project / Index page

[ новости /+++ | форум | теги | ]

Семь новых атак на механизм спекулятивного выполнения в CPU

14.11.2018 21:55

Группа исследователей безопасности, из которых трое (Daniel Gruss, Michael Schwarz, Moritz Lipp) участвовали в выявлении первых уязвимостей Meltdown и Spectre, опубликовали сведения о семи новых атаках, затрагивающих механизм спекулятивного выполнения инструкций современных процессоров. Возможность проведения атак протестирована на CPU Intel, AMD и ARM. Две новые атаки являются вариантами уязвимости Meltdown (Meltdown-PK для CPU Intel и Meltdown-BR для Intel и AMD), а оставшиеся пять представляют собой варианты уязвимости Spectre (применимы для Intel, AMD и ARM). Для всех семи атак подготовлены работающие прототипы эксплоитов.

Как и ранее выявленные уязвимости данного класса новые проблемы основываются на создании условий для спекулятивного выполнения определённых операций, результат которых отбрасывается процессором после определения неудачного прогноза, но следы выполнения оседают в общем кэше и могут быть восстановлены при помощи методов определения содержимого кэша по сторонним каналам, анализирующих изменение времени доступа к прокэшированным и не прокэшированным данным. Успешное проведение атаки, в зависимости от вида утечки информации, позволяет определить содержимое памяти сторонних процессов, ядра и виртуальных машин, что может использоваться в многопользовательских системах, например, для извлечения ключей шифрования или конфиденциальных данных.

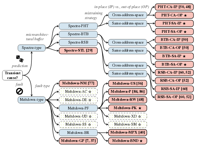
Выявленные проблемы класса Meltdown (позволяют получить доступ к памяти приложений других пользователей, операционной системы и виртуальных окружений):

  • Meltdown-PK - атака проявляется только на CPU Intel и позволяет обойти ограничения, установленные при помощи ключей защиты памяти (PKU, Protection Keys for Userspace). В обычных условиях попытка доступа к области памяти с неверным ключом приводит к генерации исключения. В ходе спекулятивного выполнения инструкций выполняется фактический доступ к содержимому памяти и результат в случае несоответствия ключей отбрасывается, но прочитанное значение оседает в кэше;
  • Meltdown-BR - атака проявляется на CPU Intel и AMD и связана с утечкой данных после спекулятивного выполнения инструкций проверки границ, определённых в расширении MPX (Memory Protection eXtensions). При попытке доступа к области памяти, вне определённых при помощи MPX границ, возможно создание условий для спекулятивного обращения к памяти, результат которого будет отброшен после определения ошибки доступа, но осядет в кэше.
  • Исследователи попытались разработать ещё шесть Meltdown-подобных атак, манипулируя исключениями, возникающими при делении на ноль, некорректном выравнивании памяти, превышении лимита на число сегментов, нарушении защиты SMAP (Supervisor mode access prevention), выполнении некорректных объектных кодов и манипуляции с областями памяти, в которых запрещено выполнение кода. Данные попытки не увенчались успехом.

Выявленные проблемы класса Spectre:

  • Spectre-BTB-SA-IP, Spectre-BTB-SA-OP - два новых варианта атаки на буфер предсказания ветвления (BTF, Branch Target Buffer). Атаки создают условия для влияния на состояние блока предсказания переходов с целью совершения целенаправленного спекулятивного косвенного перехода, после которого считанный из памяти адрес перехода (искомые данные), остаётся в кэше. Атаки позволяют получить доступ к памяти приложений только в рамках привилегий одного уровня, например, для атаки на браузеры, sandbox-окружения и системы совместного изолированного выполнения кода. Проблемам подвержены CPU AMD, ARM и Intel.
  • Spectre-PHT-CA-OP, Spectre-PHT-CA-IP, Spectre-PHT-SA-OP - три варианта атаки с использованием таблицы с историей шаблонов переходов (PHT, Pattern History Table). Spectre-PHT-CA-OP позволяет получить доступ к произвольным областям памяти, а Spectre-PHT-CA-IP и Spectre-PHT-SA-OP ограничены доступом к памяти в рамках привилегий одного уровня. Проблемам подвержены CPU AMD, ARM и Intel.

По заявлению компании Intel все из упомянутых в отчёте уязвимостей могут быть блокированы с использованием уже применяемых для Spectre и Meltdown методов защиты (производители процессоров и операционных систем были заранее уведомлены о проблемах). Выявившие проблемы исследователи, утверждают, что имеющиеся методы защиты эффективны только для новых атак Spectre, а новые варианты атак Meltdown могут быть проведены и на системах с применением всех доступных патчей.



  1. Главная ссылка к новости (https://twitter.com/lavados/st...)
  2. OpenNews: L1TF - три новые уязвимости в механизме спекулятивного выполнения CPU Intel
  3. OpenNews: Представлена SpectreRSB, новая уязвимость в механизме спекулятивного выполнения CPU
  4. OpenNews: Два новых варианта уязвимости Spectre. Усиление защиты Chrome
  5. OpenNews: BranchScope - новая атака на механизм спекулятивного выполнения косвенных переходов в CPU
  6. OpenNews: Представлена Spectre-NG, группа из 8 новых уязвимостей в процессорах
Лицензия: CC BY 3.0
Короткая ссылка: https://opennet.ru/49608-cpu
Ключевые слова: cpu, meltdown, spectre
При перепечатке указание ссылки на opennet.ru обязательно


Обсуждение (174) Ajax | 1 уровень | Линейный | +/- | Раскрыть всё | RSS
  • 1.3, Аноним (3), 23:27, 14/11/2018 [ответить] [﹢﹢﹢] [ · · · ]  
  • +4 +/
    И куда бежать?
     
     
  • 2.4, Аноним (4), 23:32, 14/11/2018 [^] [^^] [^^^] [ответить]  
  • +1 +/
    Эльбрус
     
     
  • 3.14, Аноним (14), 00:32, 15/11/2018 [^] [^^] [^^^] [ответить]  
  • +14 +/
    ZX-Spectrum и то быстрее, дешевле и доступнее
     
     
  • 4.29, Michael Shigorin (ok), 01:31, 15/11/2018 [^] [^^] [^^^] [ответить]  
  • +10 +/
    > ZX-Spectrum и то быстрее, дешевле и доступнее

    Предъявите.

     
     
  • 5.69, Аноним (69), 08:51, 15/11/2018 [^] [^^] [^^^] [ответить]  
  • +11 +/
    > Предъявите.

    Кокаинум.

     
  • 5.88, Аноним (88), 09:56, 15/11/2018 [^] [^^] [^^^] [ответить]  
  • +/
    Не в тему, но спрошу: Михаил, вы ли это на видео?
    https://www.youtube.com/watch?v=8rYfUO1x_MQ
     
     
  • 6.106, andy (??), 11:31, 15/11/2018 [^] [^^] [^^^] [ответить]  
  • +6 +/
    Слайд "по итогам импортозамещения":
    Было: Cisco, Nortel
    Стало: Русьтелетех

    А далее по цепочке:
    https://rusteletech.ru/uncategorized/partners/ прямой ссылки нет, идем на сайт марвеллайн по ссылке в почте http://rusmarveline.ru/. Получаем:
    "Сайт на обслуживании

    Извините, сейчас наш сайт закрыт на ремонтные работы. Загляните чуть позже, спасибо. Мы ценим ваше терпение."

    Отличное импортозамещение! "Молодой человек, Вы что не видите? У нас обед!"

     
  • 6.153, Аноним (153), 20:54, 15/11/2018 [^] [^^] [^^^] [ответить]  
  • –2 +/
    По аватарке в начале видео не удалось идентифицировать?

    А так даже удивился - на видео мямлит, а на опеннете храбрый воен такой.

     
  • 6.155, Michael Shigorin (ok), 21:56, 15/11/2018 [^] [^^] [^^^] [ответить]  
  • +3 +/
    > Не в тему, но спрошу: Михаил, вы ли это на видео?
    > https://www.youtube.com/watch?v=8rYfUO1x_MQ

    Да.  Правда, невыспавшийся совсем -- слайды поздно закончил рихтовать.

     
     
  • 7.216, Anonymous_ (?), 20:23, 21/11/2018 [^] [^^] [^^^] [ответить]  
  • +/
    > Правда, невыспавшийся совсем

    Нормально. Как раз обновим твои фото на "Мироточце". :-)

     
     
  • 8.217, Michael Shigorin (ok), 23:39, 22/11/2018 [^] [^^] [^^^] [ответить]  
  • +/
    Да сколько влезет -- на Суде встретимся, вот тогда и цена всему будет ... текст свёрнут, показать
     
  • 5.98, Annoynymous (ok), 10:41, 15/11/2018 [^] [^^] [^^^] [ответить]  
  • +5 +/
    Не, ну спектрум реально дешевле, кто будет спорить?
     
     
  • 6.205, Аноним (-), 15:54, 19/11/2018 [^] [^^] [^^^] [ответить]  
  • +/
    > Не, ну спектрум реально дешевле, кто будет спорить?

    Его как минимум купить реально, без NDA. И даже компиляторы с открытыми исходниками под него бывают. И прочие инструменты, типа дебагеров/эмуляторов и проч.

     
  • 4.92, trolleybus (?), 10:20, 15/11/2018 [^] [^^] [^^^] [ответить]  
  • +5 +/
    ZX-Spectre
     
  • 3.22, Онанизмус (?), 01:22, 15/11/2018 [^] [^^] [^^^] [ответить]  
  • +/
    С удовольствием бы, да вот засада: в рознице не попадаются...
     
     
  • 4.73, Аноним (73), 09:01, 15/11/2018 [^] [^^] [^^^] [ответить]  
  • +/
    Розница - это когда винда ставится?
     
     
  • 5.84, Celcion (ok), 09:39, 15/11/2018 [^] [^^] [^^^] [ответить]  
  • +6 +/
    Это когда мозги по полгода не трахают а потом не кидают с понтом "извините, всё юрикам распродали, но вот в следующий заход - вот прям обязательно!"
     
  • 4.113, Аноним (113), 12:06, 15/11/2018 [^] [^^] [^^^] [ответить]  
  • +1 +/
    Не куплю, даже если в рознице будет, пока не будет его поддержки в GCC.
     
     
  • 5.127, asdasd (?), 13:46, 15/11/2018 [^] [^^] [^^^] [ответить]  
  • –1 +/
    А вы как думаете программы под него собирают? GCC и пачка системных библиотек давно уже портированы. Вовсю в Quake 3 бегают.
     
     
  • 6.156, Michael Shigorin (ok), 21:58, 15/11/2018 [^] [^^] [^^^] [ответить]  
  • +/
    > А вы как думаете программы под него собирают?

    LCC.

    > GCC и пачка системных библиотек давно уже портированы. Вовсю в Quake 3 бегают.

    Вы совершенно случайно не с pavlinux работаете? :)

     
  • 5.142, llolik (ok), 16:08, 15/11/2018 [^] [^^] [^^^] [ответить]  
  • +1 +/
    Их собственный lcc вроде как gcc-подобный. Насколько я в курсе, только некоторые расширения не поддерживаются, но, раз ядро собирается, значит некоторые!=все.
     
  • 3.43, Аноним (43), 03:11, 15/11/2018 [^] [^^] [^^^] [ответить]  
  • +4 +/
    Когда Эльбрус будет также популярен (пофантазируем!!!), как Intel, AMD, ARM, то его тоже будут упоминать в отчётах об уязвимостях не реже и материть точно так же, как и вышеупомянутую троицу.
     
     
  • 4.70, тоже Аноним (ok), 08:51, 15/11/2018 [^] [^^] [^^^] [ответить]  
  • +8 +/
    Тут я бы скорее предсказал вариант "В" (B is for Bitrix).
    Продукт получает довольно широкое распространение исключительно в России вследствие нетехнических методов продвижения.
    Исследователи безопасности о нем говорят мало, поскольку заграничным он не впился, а наши не хотят связываться, озвучивая свои изыскания публично.
    Поэтому матерят продукт часто, но в основном те, кому приходится с ним работать.
     
     
  • 5.159, Аноним (159), 22:58, 15/11/2018 [^] [^^] [^^^] [ответить]  
  • +/
    > наши не хотят связываться, озвучивая свои изыскания публично.
    > Поэтому матерят продукт часто, но в основном те, кому приходится с ним работать.

    Т.е. кладут на свой персонал (ну, и на себя, соответственно)?

     
  • 4.108, товарищ майор (?), 11:52, 15/11/2018 [^] [^^] [^^^] [ответить]  
  • +1 +/
    > Когда Эльбрус будет также популярен (пофантазируем!!!), как Intel, AMD, ARM, то его
    > тоже будут упоминать в отчётах об уязвимостях не реже и материть

    ты у меня доупоминаешься!

    > точно так же, как и вышеупомянутую троицу.

    материть можешь - но шопотом. И только внутри рабочего помещения.

     
     
  • 5.206, Аноним (-), 16:08, 19/11/2018 [^] [^^] [^^^] [ответить]  
  • +/
    И чего в итоге Вы будете делать вид как все секурно, пока вас тихо но мощно име... большой текст свёрнут, показать
     
  • 3.49, mma (?), 04:59, 15/11/2018 [^] [^^] [^^^] [ответить]  
  • +/
    Опасно, программисты запинают за такое предложение. А после попыток заняться оптимизацией кода под потоковую обработку так и вообще предадут анафеме )
     
  • 3.200, Аноним (200), 22:53, 18/11/2018 [^] [^^] [^^^] [ответить]  
  • –1 +/
    > Эльбрус

    С проприетарным компилером, приватными репами и NDA при покупке? Интел конечно г@вно, но как видим это далеко не предел скотства - есть рекордсмены покруче.

     
  • 2.8, anonimous (?), 23:39, 14/11/2018 [^] [^^] [^^^] [ответить]  
  • +/
    VLIW?
     
     
  • 3.135, Аноним (135), 15:01, 15/11/2018 [^] [^^] [^^^] [ответить]  
  • +/
    Да, Эльбрус.
     
  • 2.10, Аноним (10), 00:07, 15/11/2018 [^] [^^] [^^^] [ответить]  
  • +3 +/
    https://riscv.org/ ?
     
     
  • 3.114, Аноним (113), 12:11, 15/11/2018 [^] [^^] [^^^] [ответить]  
  • +1 +/
    Ну если верить этим ребятам, что их архитектура свободна от проблем с Meltdown и Spectre. Будем налеяться, что это так и что взлетит.
     
     
  • 4.183, анонимец (?), 10:52, 18/11/2018 [^] [^^] [^^^] [ответить]  
  • +/
    Она от них свободна только потому, что свободна от соответствующих фич, которые позволяют эти атаки реализовать. <тут картинка с негром, прикладывающим палец к голове>: у вас не будет проблем с meltdown и spectre, если нет спекулятивного выполнения инструкций.
     
  • 2.11, Аноним (11), 00:18, 15/11/2018 [^] [^^] [^^^] [ответить]  
  • +/
    MISC Forth-процессоры
     
     
  • 3.121, Аноним (113), 12:40, 15/11/2018 [^] [^^] [^^^] [ответить]  
  • +1 +/
    Языкоуровневые процессоры не взлетят. Java-процессоры это уже показали.
     
  • 2.16, Аноним (16), 00:38, 15/11/2018 [^] [^^] [^^^] [ответить]  
  • +/
    в перспективе на risc-v
    сейчас они начинают потихоньку arm-ы двигать
    [ http://www.cnx-software.ru/2018/11/02/%D0%BA%D0%BE%D ]
     
  • 2.19, 1 (??), 01:00, 15/11/2018 [^] [^^] [^^^] [ответить]  
  • –3 +/
    На arm. Множество нетоповых arm неуязвимы (например arm A53 и A55) для старых версий атак. Там похоже нет спекулятивного исполнения. Так чтои ноавн версии атак скорее всего мимо. Большая часть нетоповых телефонов будет неуязвима. И кучи одноплатных arm типа raspebery pi3 и odroid c2 тоже.
    https://developer.arm.com/support/arm-security-updates/speculative-processor-v
     
     
  • 3.34, КГБ СССР (?), 01:39, 15/11/2018 [^] [^^] [^^^] [ответить]  
  • +/
    То есть ты, анон, даже доподлинно не знаешь, есть ли в армах спекулятивное исполнение, но советуешь другим туда бежать? На одноплатные игрушки, ой-вэй!
     
     
  • 4.90, Аноним (90), 10:12, 15/11/2018 [^] [^^] [^^^] [ответить]  
  • +1 +/
    Т е тебе, гебист, дали ссылку, в которой описана ситуация с армами в плане атак... большой текст свёрнут, показать
     
     
  • 5.94, КГБ СССР (?), 10:34, 15/11/2018 [^] [^^] [^^^] [ответить]  
  • –2 +/
    Какой гиперактивный аноним. Не понимает прочитанное, но дерзко бросается атаковать врага!
     
     
  • 6.116, Аноним (116), 12:17, 15/11/2018 [^] [^^] [^^^] [ответить]  
  • –2 +/
    > Какой гиперактивный аноним.

    Как ты критично о себе отзываешься!

     
  • 2.21, user90 (?), 01:22, 15/11/2018 [^] [^^] [^^^] [ответить]  
  • +1 +/
    Друх, это не главный и даже вообще не повод куда-то "бежать", других хватает))
     
  • 2.64, Пользователь (?), 08:13, 15/11/2018 [^] [^^] [^^^] [ответить]  
  • –1 +/
    Никуда. Скорее всего опять будет нужен физический доступ к компьютеру.
     
     
  • 3.91, Аноним (91), 10:12, 15/11/2018 [^] [^^] [^^^] [ответить]  
  • –1 +/
    Который имеется у любой странички в браузере. И у всех приложений. Ок.
     
     
  • 4.100, Пользователь (?), 11:14, 15/11/2018 [^] [^^] [^^^] [ответить]  
  • –2 +/
    Можешь привести несколько примеров, когда атаки "на механизм спекулятивного выполнения в CPU" были выполнены и от этого кто-то пострадал?
     
  • 2.89, Аноним (91), 10:11, 15/11/2018 [^] [^^] [^^^] [ответить]  
  • +/
    На sh-2 от хитачи вроде не было всей этой спекулятивщины, да и на sh-4 тоже. Хорошие актуальные процессоры. Такими темпами скоро сравняются с современными.
     
     
  • 3.163, InuYasha (?), 11:27, 16/11/2018 [^] [^^] [^^^] [ответить]  
  • +/
    имел комп на sh-3 под winCE, по скорости чуть шустрее 486ой машины. но это было в 1997ом...
     
  • 2.131, eRIC (ok), 14:20, 15/11/2018 [^] [^^] [^^^] [ответить]  
  • +/
    > И куда бежать?

    если параноик то выключить SMP (в ущерб потери производительности) как это сделало OpenBSD или тупо забить на все это и использовать процессоры.

    используемые по сей день компьютерные процессоры, SoC'ы все равно содержат известные и неизвестные ошибки.

     

     ....большая нить свёрнута, показать (47)

  • 1.5, VINRARUS (ok), 23:35, 14/11/2018 [ответить] [﹢﹢﹢] [ · · · ]  
  • +12 +/
    "манипулируя исключениями, возникающими при делении на ноль"
    Так и знал шо это закладка внедрённая в школах.
     
  • 1.13, Аноним (13), 00:31, 15/11/2018 [ответить] [﹢﹢﹢] [ · · · ]  
  • –1 +/
    Что-то мало, всего-то семь. Когда будут анонсы сразу по двадцать хотя бы?
     
  • 1.15, vz_2 (?), 00:37, 15/11/2018 [ответить] [﹢﹢﹢] [ · · · ]  
  • +/
    - x86, когда уже на покой?
    - Только вместе с MS.
    - Сладкая парочка Wintel, ешь не задумываясь!
     
     
  • 2.17, Аноним (17), 00:42, 15/11/2018 [^] [^^] [^^^] [ответить]  
  • +/
    это все понятно,
    но современная блотварь (браузеры, игры и т.д.) тормозит на всем, что не современный х86. ну разве что power от IBM может еще ничего по мощи...но он и стоит как самолет.
     
     
  • 3.30, Michael Shigorin (ok), 01:34, 15/11/2018 [^] [^^] [^^^] [ответить]  
  • +/
    > ну разве что power от IBM может еще ничего по мощи...
    > но он и стоит как самолет.

    Хренассе "ничего", Вы вообще в курсе, куда получается двухсотгигабитные интерфейсы втыкать? (нет, на x86 таких шин пока будто не завезли)

     
     
  • 4.56, Аноним (56), 06:51, 15/11/2018 [^] [^^] [^^^] [ответить]  
  • +2 +/
    Гонишь дядька. PCI-e gen4 отлично в x86 втыкается, и прокачивает 200Gbit/s тоже (медленно намекаем на Mellanox HDR).
    100Gbit/s в старые несчастные PCI-e gen3 + прокачать столько же через диски что бы отдать в сеть, без этого 200 Gbit/s сети можно и раздать на старых Mellanox EDR / Intel OmniPath.

    Если ты о шинах Эльбруса - то помнится раньше Багетовцы втыкали эту шину куда не лень. в x86 тоже.

     
     
  • 5.149, bOOster (ok), 17:49, 15/11/2018 [^] [^^] [^^^] [ответить]  
  • +1 +/
    Шикарно, дабы ты не прослыл треплом, давай-ка, озвучь нам тут ШТЕУД проц с поддержкой PCIe gen 4...
    А втыкать gen4 в gen3 для чайников предусмотрел производитель, и Mellanox сюда приплетать не надо. Последний полный Offload и CPU напрямую не нагружает.
     
  • 4.161, Аноним (161), 01:36, 16/11/2018 [^] [^^] [^^^] [ответить]  
  • +/
    Еще по теме, можно будет здесь запостить: https://www.networkworld.com/article/3321036/data-center/gpus-are-vulnerable-t
     
  • 3.31, Аноним (31), 01:37, 15/11/2018 [^] [^^] [^^^] [ответить]  
  • +2 +/
    ну браузеры и сайт сейчас тоже крайне блевотные, тормозят и на современном железе. новый гмейл например.
     
     
  • 4.197, анонимец (?), 14:58, 18/11/2018 [^] [^^] [^^^] [ответить]  
  • +/
    > ну браузеры и сайт сейчас тоже крайне блевотные

    «имел её рука»

     
  • 3.215, Anonymous_ (?), 15:59, 21/11/2018 [^] [^^] [^^^] [ответить]  
  • +/
    >  power от IBM может еще ничего по мощи...но он и стоит как самолет.

    Power-ы сейчас дёшево. Дешевле чем штеудо-gовно.
    18-ядерный SMT4 стоит ~$1.4K в розницу.

     
  • 2.40, Аноним (40), 01:49, 15/11/2018 [^] [^^] [^^^] [ответить]  
  • +/
    Никогда. Под x86 есть ещё и огромный слой ISA (не путать с шиной с таким названием), которую заменить будет очень трудно.
     
     
  • 3.124, adolfus (ok), 13:26, 15/11/2018 [^] [^^] [^^^] [ответить]  
  • +1 +/
    ISA -- Instruction Set Architecture. Это и есть тот набор команд, из которого состоит исполняемый код. Описан в мануалах, которые можно свободно скачать с сайтов всех разработчиков процессоров (за вычетом МЦСТ). Ниже ISA лежит микроархитектура.
     
  • 3.184, Онаним (?), 11:40, 18/11/2018 [^] [^^] [^^^] [ответить]  
  • +/
    В данном случае я конечно имел в виду Industry Standards Architecture, но не шину, а именно сам факт. Если надо новую плату запилить под новый комплекс АРМ, что мы делаем? Правильно - берём PCI-e development board и шлёпаем PoC, после чего доводим до ума и пускаем в мелкосерийное производство. Ну и 99% серийного консамерского железа разрабатывается под x86-совместимые системы.
     
     
  • 4.185, Онаним (?), 11:42, 18/11/2018 [^] [^^] [^^^] [ответить]  
  • +/
    А драйвера к этой нашей новой плате будут либо под Linux/x86(-64), либо под винду, со всеми вытекающими. Заниматься мазохизмом адаптации софта к infinitely vast space of например ARM-платформ, каждая из которых не совместима с остальными - лениво, делать вендор-лок под одно конкретное поделие на другой платформе - чревато.
     
     
  • 5.207, Аноним (-), 16:15, 19/11/2018 [^] [^^] [^^^] [ответить]  
  • +/
    > А драйвера к этой нашей новой плате будут либо под Linux/x86(-64), либо
    > под винду, со всеми вытекающими.

    АМДшные открытые дрова для видях под линя народ запускал на как минимум ARM, MIPS и PPC. Да и остальные pci-e, usb, ... дрова должны работать независимо от того какая там архитектура.

    А адаптация - да какая у pci адаптация? PCI девайс и есть pci девайс. Там не так уж и важно какой процессор на стороне хоста, лишь бы регистры програмил правильно и данные кидал.

     
     
  • 6.208, Аноним (208), 16:19, 19/11/2018 [^] [^^] [^^^] [ответить]  
  • +/
    А, да, я беспроводную сетевку от атероса на мипсе запускал. Вот буквально собрал ядро и включил драйвер - и все завертелось. Драйвер pci там конечно какой-то платформоспецифичный, но драйверу сетевки все это не видно, ему вывешен все тот же pci, он програмит регистры так же как обычно. И все работает. А будет там ARM или PPC - драйвер контроллера pci конечно свой будет, но драйверы pci устройств останется те же самые...
     

  • 1.20, Аноним (40), 01:10, 15/11/2018 [ответить] [﹢﹢﹢] [ · · · ]  
  • +/
    -BR - это не мелтдаун, а вариант спектра. Суть мелтдауна в cross-CPL.
     
  • 1.23, Аноним (23), 01:22, 15/11/2018 [ответить] [﹢﹢﹢] [ · · · ]  
  • –10 +/
    А Intel Itanium подвержен впринципе таким атакам?
     
     
  • 2.32, Led (ok), 01:38, 15/11/2018 [^] [^^] [^^^] [ответить]  
  • +14 +/
    Мёртвые не потеют.
     
     
  • 3.101, Аноним (-), 11:16, 15/11/2018 [^] [^^] [^^^] [ответить]  
  • –4 +/
    Говорят волосы у них продолжают расти
     
  • 2.36, КГБ СССР (?), 01:44, 15/11/2018 [^] [^^] [^^^] [ответить]  
  • –1 +/
    Нет. Но много разных других «но». Скажем, если б Итанику хотя бы уполовинить энергопотребление, то у него был бы шанс.
     
     
  • 3.39, Аноним (40), 01:47, 15/11/2018 [^] [^^] [^^^] [ответить]  
  • +1 +/
    тИтаник было не спасти с самого начала, а айсбергом вылетела попытка заменить комбайн снегоуборщиком. Так же, как и с прочими VLIW
     
     
  • 4.42, КГБ СССР (?), 02:40, 15/11/2018 [^] [^^] [^^^] [ответить]  
  • +/
    Трудности с VLIW обусловлены, как мы знаем, не самим VLIW, а прежде всего тем, что эта архитектура заведомо не подходит общепринятому циклу производства софтверного г-на для копроэкономики. Чисто гипотетически, если убрать x86 и орды г-нокодеров, пишущих всякое нeнyжнo под него, то для оставшихся вменяемых и разумных программеров нашлось бы чем заняться для машин с VLIWом в пузе.

    Я бы для себе экспериментов купил у работодателей шигорена пару эльбрусов, но по цене не более 5 тыр. за штуку плюс ещё 5 тыр. за двухсокетную плату. :)

     
     
  • 5.51, Аноним (51), 05:56, 15/11/2018 [^] [^^] [^^^] [ответить]  
  • +/
    > ...пишущих всякое нeнyжнo под него, то найдётся такая же куча программистов которая будет писать всякое ненужно под VLIW.

    FTFY

     
  • 5.55, Аноним (55), 06:18, 15/11/2018 [^] [^^] [^^^] [ответить]  
  • +/
    В целом с тобой согласен. Самые распространённые процессоры просто оптимизированы под некачественный код, который нужно предсказывать чтобы побыстрее выполнять. Экономят деньги на квалифицированных программистах и времени разработки программ за счёт усложнения процессоров.
     
     
  • 6.81, КГБ СССР (?), 09:36, 15/11/2018 [^] [^^] [^^^] [ответить]  
  • +/
    > В целом с тобой согласен. Самые распространённые процессоры просто оптимизированы под некачественный
    > код, который нужно предсказывать чтобы побыстрее выполнять. Экономят деньги на квалифицированных
    > программистах и времени разработки программ за счёт усложнения процессоров.

    Ага. Только нынче некуда растить частоту, как было можно в девяностых, покрывая тогдашний детский шлак увеличением чистой производительности железа. Следовательно, вал г-нокода неминуемо затопит нас. Ребятки с программной логикой на отступах всё порешают. :)

     
     
  • 7.126, Аноним (126), 13:32, 15/11/2018 [^] [^^] [^^^] [ответить]  
  • +1 +/
    > Ребятки с программной логикой на отступах  всё порешают. :)

    Хаскелисты/Мирандисты и F#-сты готовят диверсию?

     
     
  • 8.165, Anon4ik (ok), 12:31, 16/11/2018 [^] [^^] [^^^] [ответить]  
  • +/
    А чего не пихонеры ... текст свёрнут, показать
     
  • 6.122, Анонимный Алкоголик (??), 12:49, 15/11/2018 [^] [^^] [^^^] [ответить]  
  • +/
    > В целом с тобой согласен. Самые распространённые процессоры просто оптимизированы под некачественный
    > код, который нужно предсказывать чтобы побыстрее выполнять. Экономят деньги на квалифицированных
    > программистах и времени разработки программ за счёт усложнения процессоров.

    Код на этом уровне качественный. Тем более что часто генерируется компиляторами. (которые сами всё что нужно и можно предсказывают причём на основе гораздо более обширного анализа программы)

     
  • 5.57, Аноним (56), 06:53, 15/11/2018 [^] [^^] [^^^] [ответить]  
  • –2 +/
    говно-компилятором gcc обусловлены проблемы итаниума - каждый кто глянет тот код который генерил gcc для ia64, сойдет с ума. 2/3 бинарника это NOP.
     
     
  • 6.58, пох (?), 07:32, 15/11/2018 [^] [^^] [^^^] [ответить]  
  • +2 +/
    странно, что гуанокомпилятор gcc не создал ни малейших проблем для ix86 - хотя во времена доступности итаниумов генерил точно такой же дрянной код и для них, чем и вызвал к жизни кучу клонов - pgcc, egcs и т п - которые хоть что-то умели оптимизировать (тоже плохо).

    и да, где же были прекрасные компиляторы от intel и ibm?

     
     
  • 7.79, КГБ СССР (?), 09:29, 15/11/2018 [^] [^^] [^^^] [ответить]  
  • –1 +/
    По какой-то непостижимой причине IBM не была заинтересована в успехе Итаниума В... большой текст свёрнут, показать
     
     
  • 8.109, Аноним (109), 11:54, 15/11/2018 [^] [^^] [^^^] [ответить]  
  • –2 +/
    Интеловский компилятор, традиционно, не бесплатный Отсюда и проблема итаника с ... текст свёрнут, показать
     
     
  • 9.117, нах (?), 12:27, 15/11/2018 [^] [^^] [^^^] [ответить]  
  • +1 +/
    а все деньги горе-разработчиков потрачены на сам итаник, на компилятор уже никак... текст свёрнут, показать
     
     
  • 10.170, Michael Shigorin (ok), 15:00, 16/11/2018 [^] [^^] [^^^] [ответить]  
  • +/
    Нуу ещё про gnu extensions, будем честны Они не могли сделать свои драйвера для... текст свёрнут, показать
     
  • 9.167, meantraitor (?), 12:43, 16/11/2018 [^] [^^] [^^^] [ответить]  
  • +1 +/
    Во-первых, не всегда А во-вторых, icc даже не не всегда все SPEC CPU может ском... текст свёрнут, показать
     
  • 6.80, КГБ СССР (?), 09:33, 15/11/2018 [^] [^^] [^^^] [ответить]  
  • –1 +/
    > 2/3 бинарника это NOP.

    Ну вот кагбе да, это впечатляет.

    Впрочем, у Итаника ещё и проблема с жором электричества и тепловыделением. Две такие проблемы вместе совершенно неприемлемы, хотя по отдельности ещё как-то можно было бы стерпеть.


     
     
  • 7.86, Аноним (86), 09:56, 15/11/2018 [^] [^^] [^^^] [ответить]  
  • +/
    да вроде на вторых итанах это порешали.
     
     
  • 8.95, КГБ СССР (?), 10:36, 15/11/2018 [^] [^^] [^^^] [ответить]  
  • –2 +/
    Не сильно и порешали Все камни с тепловыделением сильно за 100 Вт Эконом-класс... текст свёрнут, показать
     
     
  • 9.110, Аноним (109), 11:55, 15/11/2018 [^] [^^] [^^^] [ответить]  
  • +/
    Мы сейчас точно про серверные камни говорим ... текст свёрнут, показать
     
  • 9.112, нах (?), 11:56, 15/11/2018 [^] [^^] [^^^] [ответить]  
  • +/
    представительское жилье эконом-класса бывает только в агитках рюйских риэлторо... текст свёрнут, показать
     
  • 5.137, pavlinux (ok), 15:40, 15/11/2018 [^] [^^] [^^^] [ответить]  
  • +2 +/
    > Я бы для себе экспериментов купил

    То есть нихрена не имеешь, зато утверждаем про устрицы, что:
    > Трудности с VLIW,.. как мы знаем,..., архитектура заведомо не подходит,...

    Даю 1000$, что ты даже на x86 ассме, без копипасты с гугла, Hello World не осилишь, какой впесту VLIW.
    ...

    >  если убрать .. орды г-нокодеров

    Самокритика, похвально!  

     
  • 5.168, meantraitor (?), 12:48, 16/11/2018 [^] [^^] [^^^] [ответить]  
  • +/
    Ай, да неужто?
    Чтобы VLIW хорошо/быстро работал, ему надо набивать слоты хотя бы процентов на 60-70.
    Не все задачи обладают достаточным внутренним параллелизмом для этого.
     
     
  • 6.171, Michael Shigorin (ok), 15:02, 16/11/2018 [^] [^^] [^^^] [ответить]  
  • +/
    > Не все задачи обладают достаточным внутренним параллелизмом для этого.

    Зато уж если есть/помогли -- потенциально просматривается и выход одного потока за одно ядро.

     
  • 5.186, Онаним (?), 11:44, 18/11/2018 [^] [^^] [^^^] [ответить]  
  • +/
    Увы, это так. Трудности VLIW обусловлены тем, что это сферическая архитектура в вакууме, практическая оптимизация под которую - трэш и адуха.
     
     
  • 6.198, pavlinux (ok), 15:21, 18/11/2018 [^] [^^] [^^^] [ответить]  
  • +/
    > Увы, это так. Трудности VLIW обусловлены тем, что это сферическая архитектура в
    > вакууме, практическая оптимизация под которую - трэш и адуха.




    .L6:
            {
              adds,0,sm     0x0, 0x1, %r5
              adds,1,sm     0x0, 0x1, %r6
              return        %ctpr3
            }


    Чо видим? Два константных сложения 1 + 0, помещаются в %r5 и r%6,

    Наверно проще загрузить две константы сразу в r5, r6?



    ldw,0 0x1, %r5
    ldw,1 0x1, %r6



    Это аццки сложно? 1 минута ушла на поиск.

     
     
  • 7.201, Онаним (?), 23:22, 18/11/2018 [^] [^^] [^^^] [ответить]  
  • +/
    А теперь что-нибудь повеселее. Например кодек H.264.
     

  • 1.24, Аноним (24), 01:23, 15/11/2018 [ответить] [﹢﹢﹢] [ · · · ]  
  • +2 +/
    На сколько в этот раз урежут производительность?
     
     
  • 2.37, Аноним (40), 01:45, 15/11/2018 [^] [^^] [^^^] [ответить]  
  • +/
    Не знаю, на сколько в этот раз, но после последних vX спектра и l1tf в довесок производительность хост-нод Xen просела на 40%...
     
     
  • 3.38, Аноним (40), 01:45, 15/11/2018 [^] [^^] [^^^] [ответить]  
  • +/
    "после последних митигаций"
     

  • 1.26, Аноним (26), 01:23, 15/11/2018 [ответить] [﹢﹢﹢] [ · · · ]  
  • –3 +/
    Нечем людям заняться
     
  • 1.33, Аноним (40), 01:38, 15/11/2018 [ответить] [﹢﹢﹢] [ · · · ]  
  • +3 +/
    Аффтарам неплохо бы конечно было хонорить исходные документы по Meltdown/Spectre и не пытаться смешивать классы атак. Классификация в статье совсем уродская.

    Правильно так:

    В Meltdown дело не в отложенном исполнении команды, как пытаются гнать аффтары, а в пересечении базовой изоляции уровней привилегий - CPL в случае x86.

    Spectre же - целый класс side-channel атак в пределах CPL, так или иначе связанных со спекулятивным выполнением команд. В которую эта пачка "новых молодёжных мелтдаунов" прекрасно укладывается.

     
  • 1.41, Аноним (-), 02:05, 15/11/2018 [ответить] [﹢﹢﹢] [ · · · ]  
  • +/
    >>По заявлению компании Intel все из упомянутых в отчёте уязвимостей могут быть блокированы с использованием уже применяемых для Spectre и Meltdown методов защиты (производители процессоров и операционных систем были заранее уведомлены о проблемах).

    Whitepaper:

    We  verified  whether  we  can  still
    execute  our  newly  discovered  Meltdown-type  attacks  on  a
    fully-patched system. Even with all mitigations enabled, we
    were still able to execute Meltdown-BR, Meltdown-PK, and
    Meltdown-RW.  These  results  indicate  that  current  mitiga-
    tions only prevent Meltdown-type attacks that do not cross
    the current privilege level.

    Опять кто-то врёт.

     
  • 1.45, Vitaliy Blats (?), 03:40, 15/11/2018 [ответить] [﹢﹢﹢] [ · · · ]  
  • +3 +/
    Тут скорее не "куда бежать от уязвимостей", а "куда бежать от принудительных патчей от этих уязвимостей".

    90% юзеров плевать на эти уязвимости. А вот когда скорость стала просаживаться заметно - другое дело. При чем везде. Особенно заметно когда работаешь сразу во многих программах. Пока спасает nopti ядру, а вот с Виндой похуже.

     
     
  • 2.46, Аноним (46), 03:52, 15/11/2018 [^] [^^] [^^^] [ответить]  
  • +1 +/
    Да пусть исправляют дыры. Компьютеры стали слишком быстрые. Может теперь больше начнут заботиться о том, чтобы писать чуточку более эффективный софт, а то у разработчиков как известно топовые пекарни.

    >Особенно заметно когда работаешь сразу во многих программах

    а вот это похоже на фантазии.

    В венде вроде как отключается, но производительность падает очень сильно.

     
     
  • 3.48, Vitaliy Blats (?), 04:38, 15/11/2018 [^] [^^] [^^^] [ответить]  
  • –1 +/
    > Может теперь больше начнут заботиться о том, чтобы писать чуточку более эффективный софт, а то у разработчиков как известно топовые пекарни.

    Точно. 640 Кб хватит всем.

     
     
  • 4.54, Аноним (51), 06:00, 15/11/2018 [^] [^^] [^^^] [ответить]  
  • +5 +/
    Когда браузер начинает жрать по 4 гигабайта памяти на одной вкладке начинаешь задумываться...
     
     
  • 5.82, КГБ СССР (?), 09:39, 15/11/2018 [^] [^^] [^^^] [ответить]  
  • –2 +/
    > Когда браузер начинает жрать по 4 гигабайта памяти на одной вкладке начинаешь
    > задумываться...

    Когда такое происходит, задумываться уже поздно, а пора брать в руки ружжо и мачете и загонять г-нокодеров на фабрику для утилизации.

     
  • 5.118, Аноним (113), 12:28, 15/11/2018 [^] [^^] [^^^] [ответить]  
  • –3 +/
    Ссылочку на такую страничку, чтоб вкладка столько жрала можно?
     
  • 3.107, Пользователь (?), 11:34, 15/11/2018 [^] [^^] [^^^] [ответить]  
  • +1 +/
    > Компьютеры стали слишком быстрые

    Выкинь свой и используй вместо него счеты и диапроектор. Докажи свои слова делом!

     
     
  • 4.204, йййй (?), 12:31, 19/11/2018 [^] [^^] [^^^] [ответить]  
  • +/
    Этим исследователям безопасности счеты дай, они и их сломают.
     
  • 2.102, Crazy Alex (ok), 11:17, 15/11/2018 [^] [^^] [^^^] [ответить]  
  • –1 +/
    для винды тулза сто лет как есть
     
  • 2.105, Пользователь (?), 11:25, 15/11/2018 [^] [^^] [^^^] [ответить]  
  • –2 +/
    > куда бежать от принудительных патчей от этих уязвимостей

    А если просто не устанавливать эти патчи, не?

     
     
  • 3.209, Аноним (208), 16:25, 19/11/2018 [^] [^^] [^^^] [ответить]  
  • +/
    > А если просто не устанавливать эти патчи, не?

    Тогда постепенно станешь майнером коинов. Правда, майнить будешь на чужой кошелек, это уж увы.

     
  • 2.144, KonstantinB (ok), 16:35, 15/11/2018 [^] [^^] [^^^] [ответить]  
  • –1 +/
    nopti nospectre_v2 nospec
     
     
  • 3.146, Аноним (-), 17:20, 15/11/2018 [^] [^^] [^^^] [ответить]  
  • +4 +/
    > nopti nospectre_v2 nospec

    init=/sbin/halt

     
  • 3.147, пох (?), 17:28, 15/11/2018 [^] [^^] [^^^] [ответить]  
  • +/
    > nopti nospectre_v2 nospec

    падение производительности, к сожалению, уменьшится, но никуда не девается.
    К тому же это ты в линуксном ведре отключил. Теперь давай в qemu/kvm (мне плевать кто там на ком стоял, давай результат), xen, обоих, и 0 и U, virtualbox. Все они необратимо изуродованы якобы-безопасными патчами.

    Браузер уж хрен с ним, можно оставить, все равно меньше тормозить они не будут.

     
     
  • 4.151, KonstantinB (??), 19:07, 15/11/2018 [^] [^^] [^^^] [ответить]  
  • +/
    > падение производительности, к сожалению, уменьшится, но никуда не девается.

    Возможно, но на моих задачах в пределах погрешности измерения.

    > Теперь давай в...

    Kvm у меня там, где производительность некритична, остальное не использую.

     
     
  • 5.152, пох (?), 19:50, 15/11/2018 [^] [^^] [^^^] [ответить]  
  • +/
    ну так у гугля вон и с включенным - в пределах...
    во всяком случае он так меряет.

    > Kvm у меня там, где производительность некритична

    ну вот везет. А остальным-то куды бечь от этой "заботы" разработчиков (всего!) ниасиливших #ifdef ?

    в том же ядре - миллионы ненужно-настроек, обычно никогда и никем не трогаемых (впрочем, половина вообще никому, кроме автора, может быть, непонятно, для чего и как работает). А тут - -30% к производительности - и нет, никак в условную компиляцию нельзя.


     
  • 4.189, Онаним (?), 11:51, 18/11/2018 [^] [^^] [^^^] [ответить]  
  • –1 +/
    Ну вот кстати да, задолбался выключать. Выключи в гипервизоре, потом во всех хост-системах. На клиентсайде никуда не денешься, а вот на внутренних системах все эти митигации нахрен не нужны. Кто бы нашептал апстриму сделать одну крутилку навроде x86_all_mitigations=off...
     
     
  • 5.190, пох (?), 13:02, 18/11/2018 [^] [^^] [^^^] [ответить]  
  • –1 +/
    > Кто бы нашептал апстриму сделать одну крутилку навроде x86_all_mitigations=off...

    кто бы нашептал апстримам прочитать наконец главу K&R "директивы препроцессора", и выкинуть все это из исполняемого кода нахрен, а не проверять миллион kernel tunables в самом тяжелом месте контекст-свитчера (впрочем, у линукса там похоже не только миллионы проверок ненужного ненужно, а и часть кода все равно исполняется, не смотря на "отключение" - иначе сложно объяснить, откуда такие потери даже при отключенном)

    все равно с уходом редхат куда-то в облачные дали технология "один дистрибутив-  одно ядро" вместо слакварьской игры 92го года "выбери из трехсот одно подходящее" тоже безвозвратно утрачена.

     
     
  • 6.194, Онаним (?), 14:29, 18/11/2018 [^] [^^] [^^^] [ответить]  
  • –1 +/
    Да, выключение != возврату производительности на место к старым версиям ядер. Но по крайней мере на 90%...
     
  • 6.210, Аноним (208), 16:26, 19/11/2018 [^] [^^] [^^^] [ответить]  
  • +/
    > tunables в самом тяжелом месте контекст-свитчера

    Чувак, ты видел набор регистров FPU и SIMD хотя-бы? На этом фоне tunables не такие уж ужасные :)

     
  • 4.195, Онаним (?), 14:31, 18/11/2018 [^] [^^] [^^^] [ответить]  
  • +/
    Сейчас пока так, пока новых не накрутили:

    nopti nospectre_v2 nospec_store_bypass_disable no_stf_barrier pti=off spectre_v2=off l1tf=off spec_store_bypass_disable=off stf_barrier=off

    Для Xen тоже да, есть:

    xpti=0 spec-ctrl=no-xen pv-l1tf=0

     
     
  • 5.196, Онаним (?), 14:32, 18/11/2018 [^] [^^] [^^^] [ответить]  
  • –1 +/
    Дублируются (no) и (=off) потому, что в разных версиях ядер по-разному сделано.
     
  • 5.199, пох (?), 16:33, 18/11/2018 [^] [^^] [^^^] [ответить]  
  • –1 +/
    > Сейчас пока так, пока новых не накрутили:

    мать-мать-мать...
    > Для Xen тоже да, есть:

    а для kvm ? ;-) Ну, или qemu, я опять не пойму кто там на ком стоит.

    интересно, а какой лимит у кернельной командной строки? Включая и встроенный в grub, подозреваю, он первый кончится.

     
     
  • 6.211, Аноним (211), 16:30, 19/11/2018 [^] [^^] [^^^] [ответить]  
  • +/
    А ничего что Xen это таки отдельный гипервизор, который сам ресурсы менеджит на ... большой текст свёрнут, показать
     
     
  • 7.214, Онаним (?), 20:05, 19/11/2018 [^] [^^] [^^^] [ответить]  
  • +/
    Ну на хостинге собственно PTI выключать - да, стрёмно. А вот на серверах БД того же кластера хостинга - почему нет?
     

  • 1.47, Аноним (47), 04:27, 15/11/2018 [ответить] [﹢﹢﹢] [ · · · ]  
  • +/
    а че без модного сайта в этот раз?
     
  • 1.67, Аноним (67), 08:48, 15/11/2018 [ответить] [﹢﹢﹢] [ · · · ]  
  • +/
    Spark же
     
     
  • 2.75, Аноним (40), 09:04, 15/11/2018 [^] [^^] [^^^] [ответить]  
  • +7 +/
    Spark - это если ножницы в розетку сунуть. А архитектура называется SPARC, и она скорее мертва, чем жива.
     

  • 1.77, Совсем другой Аноним (?), 09:08, 15/11/2018 [ответить] [﹢﹢﹢] [ · · · ]  
  • +4 +/
    Как интересно однако.
    1. Внезапно обнаружили уязвимости.
    2. Выпустили патчи, которые люто рубят производительность.
    3. Намекнули что в новых процах всё пофиксено.
    4.Где-то тут должен быть profit

    Я никогда не был сторонником теории заговоров, но тут что-то явно не так :))
    А между тем слышим про проблемы у того же интела.

     
     
  • 2.83, Andrey Mitrofanov (?), 09:39, 15/11/2018 [^] [^^] [^^^] [ответить]  
  • –1 +/
    > 4.Где-то тут должен быть profit

    Не здесь, а там.  Нам не просто не говорят, где.


    22.10.2018 18:47
    Акции компании AMD за сегодняшний день выросли почти на 7%. Это при том, что
    последнюю неделю они постепенно теряли в цене.

    [...]

    Что касается акций самой Intel, на них слухи пока никак не отразились.


    03.10.2018 15:36
    К слову, акции AMD на фоне роста акций Intel упали в цене более чем на 8%, опустившись ниже 30 долларов за акцию.


    > Я никогда не был сторонником теории заговоров, но тут что-то явно не
    > так :))
    > А между тем слышим про проблемы у того же интела.

    Плохой пияр - тоже пияр.

     
     
  • 3.180, Аноним2 (?), 19:32, 16/11/2018 [^] [^^] [^^^] [ответить]  
  • +/
    То что весь рынок вырос это конечно пофиг. Экономисты хреновы.
     
  • 2.87, Акакжев (?), 09:56, 15/11/2018 [^] [^^] [^^^] [ответить]  
  • –3 +/
    И нашли уязвимости специалисты из Google? Компании, которая за мзду малую подскажет -- где можно новыми камнями прибарахлиться.
     

  • 1.78, Fracta1L (ok), 09:21, 15/11/2018 [ответить] [﹢﹢﹢] [ · · · ]  
  • –2 +/
    Так приятно наблюдать за истерикой параноиков. Они-то, бедняги, верили, что бывает абсолютная безопасность, и тут такой удар по яйкам))
     
     
  • 2.96, Нанобот (ok), 10:37, 15/11/2018 [^] [^^] [^^^] [ответить]  
  • +/
    нехорошо смеяться над больными людьми
     
  • 2.119, Аноним (113), 12:34, 15/11/2018 [^] [^^] [^^^] [ответить]  
  • +1 +/
    Здесь все инженеры и понимают, что абсолютного ничего нет. В технике надёжность определяется с помощью вероятностей.
     
     
  • 3.139, Fracta1L (ok), 15:47, 15/11/2018 [^] [^^] [^^^] [ответить]  
  • +1 +/
    > Здесь все инженеры

    Вот так насмешил

     
  • 3.166, Anon4ik (ok), 12:33, 16/11/2018 [^] [^^] [^^^] [ответить]  
  • +/
    > В технике надёжность определяется с помощью вероятностей.

    Ты точно инженер?

     
     
  • 4.218, Аноним (218), 20:26, 02/12/2018 [^] [^^] [^^^] [ответить]  
  • +/
    А что вас удивляет? Посмотрите хотябы статью "Надежность" на вики, раздел "Теория надежности".
     

  • 1.99, Аноним (99), 11:10, 15/11/2018 [ответить] [﹢﹢﹢] [ · · · ]  
  • –1 +/
    Всё идет к тому, что механизмы обеспечения безопасности в итоге полностью нивелируют преимущества спекулетивного выполнения команд.
     
     
  • 2.104, Пользователь (?), 11:21, 15/11/2018 [^] [^^] [^^^] [ответить]  
  • +/
    Все идет к тому, что производители процессоров хотят еще больше денег ("покупайте самые новые процессоры, в которых этих уязвимостей нет")..
     

  • 1.103, Пользователь (?), 11:20, 15/11/2018 [ответить] [﹢﹢﹢] [ · · · ]  
  • +/
    Ждем очередных "улучшений", после которых процессоры будут работать на N% медленнее, но нас будут уверять, что "все делается для нашего же блага"..Непонятно только одно - еще остались такие люди, которые верят, что аппаратную (читай - в "железе") "закладку" (будем называть вещи своими именами) можно исправить программно и после этого оборудование будет работать с той же мощностью? Ведь если на машине не будет колеса, а на его месте будет картонка с нарисованным колесом, то она (машина) не поедет же от этого быстрее или хотя бы с такой же скоростью?
     
     
  • 2.120, Аноним (113), 12:36, 15/11/2018 [^] [^^] [^^^] [ответить]  
  • +/
    >что аппаратную (читай - в "железе") "закладку" (будем называть вещи своими именами) можно исправить программно и после этого оборудование будет работать с той же мощностью?

    Да, верю, что будет работать с той же мощностью энергопотребления!

     

  • 1.140, Аноним (140), 15:53, 15/11/2018 [ответить] [﹢﹢﹢] [ · · · ]  
  • –2 +/
    Кто-то как сидел на неких Sparc-ах, под дружное улюлюканье и пальцем у виска кручение всех, у кого "интель рвёть как тузик грелку и стоит дешевле", так и продолжает сидеть на этих самых Sparc-ах, посмеиваясь над доулюлюкавшимися шпециолиздами.  
     
     
  • 2.145, KonstantinB (ok), 16:38, 15/11/2018 [^] [^^] [^^^] [ответить]  
  • –1 +/
    Лет 10 назад тестировали спарки. То, что удавалось собрать их компилятором (nginx, скажем), летало, но собиралось далеко не все. А с gcc производительность удручала.

    Сейчас даже фиг знает, где их брать.

     
     
  • 3.172, Michael Shigorin (ok), 15:05, 16/11/2018 [^] [^^] [^^^] [ответить]  
  • +/
    > Сейчас даже фиг знает, где их брать.

    Ну почему фиг -- даже я знаю.  Но пусть сперва R2000 как надо выпустят ;-)


     
  • 2.148, пох (?), 17:30, 15/11/2018 [^] [^^] [^^^] [ответить]  
  • –1 +/
    в смысле - вы неуловимые джо и никому не нужны?
     
     
  • 3.150, Аноним (140), 18:25, 15/11/2018 [^] [^^] [^^^] [ответить]  
  • +/
    Да как-то не совсем они неуловимые, даже в РФ их полно (вижу сам), в томт числе и последние от оракела. Правда, они там сейчас что-то вроде элитного железа для особых задач.
     
     
  • 4.154, пох (?), 21:17, 15/11/2018 [^] [^^] [^^^] [ответить]  
  • +/
    > сейчас что-то вроде элитного железа для особых задач.

    которым совершенно по барабану проблемы параллельно выполняющегося на той же системе untrusted кода, которого там никогда не будет и быть не может. О том и речь.


     

  • 1.157, Аноним (157), 22:06, 15/11/2018 [ответить] [﹢﹢﹢] [ · · · ]  
  • –1 +/
    Что-то расхотелось покупать новый процессор от Intel. 🙄 Хотя не заметил чтоб сильно упала производительность. ЦП i3 4330
     
     
  • 2.158, Аноним (158), 22:20, 15/11/2018 [^] [^^] [^^^] [ответить]  
  • +/
    В 9xxx серии (coffee lake refresh исправили meltdown в кремнии, т.е. у intel теперь должен быть паритет по уязвимостям с amd. Другое дело что нынче процессоры intel стоят слишком дорого.
     
     
  • 3.162, Акакжев (?), 10:19, 16/11/2018 [^] [^^] [^^^] [ответить]  
  • +2 +/
    Affected processors ------------------- This vulnerability affects a wide range ... большой текст свёрнут, показать
     
     
  • 4.164, InuYasha (?), 11:30, 16/11/2018 [^] [^^] [^^^] [ответить]  
  • –1 +/
    Ну и? Это вообще просто summary.

    AMD до Разина вообще почти ничему из этого не подвержены. Правда, в 6300 был свои проблемы, но их исправили микрокодом ещё лет 10 назад.

     
     
  • 5.175, Акакжев (?), 16:17, 16/11/2018 [^] [^^] [^^^] [ответить]  
  • –1 +/
    > Ну и? Это вообще просто summary.

    Это просто ответ на "слишком дорого". Говорят, Atom Z3735F продавали по 5$. И мне интересно, а почем в списке нет Goldmont? Intel XEON PHI то я при копировании случайно пропустил. :)

     
  • 4.169, Аноним (17), 14:03, 16/11/2018 [^] [^^] [^^^] [ответить]  
  • +1 +/
    >Older processor models, where the CPU family is < 6

    помнится, я как-топ писал, что первые пеньки не подвержены. местные ыксперты меня заминусовали в хлам :))

     
  • 4.174, Аноним (158), 16:15, 16/11/2018 [^] [^^] [^^^] [ответить]  
  • +/
    Я думаю под процессором с битом ARCH_CAP_RDCL_NO наверное и имеют ввиду Coffee lake refresh, они как раз недавно вышли, и вроде в презентациях было сказано что они должны содержать фикс против Meltdown, т.е. на текущий момент разницы в безопасности процессоров между новыми intel и amd нет.
     
     
  • 5.176, Акакжев (?), 16:25, 16/11/2018 [^] [^^] [^^^] [ответить]  
  • +/
    > Я думаю под процессором с битом ARCH_CAP_RDCL_NO наверное и имеют ввиду Coffee
    > lake refresh, они как раз недавно вышли, и вроде в презентациях

    А я думаю, чего это платы с запаянными процессорами, что стоили чуть дороже "малинок", поднялись в цене? А они, оказывается, по ряду векторов -- Not Affected. В отличие от.

     
  • 4.177, Аноним (158), 16:36, 16/11/2018 [^] [^^] [^^^] [ответить]  
  • +1 +/
    >> The vulnerability is not present on:
    >>  - Older processor models, where the CPU family is < 6

    Pentium Pro, family 6 - не подходит, сикурности не завезли.
    Pentium MMX, family 5 - походит. Нужно закупаться!

    А ведь кто-то из посетителей данного ресурса даже еще не родился, а процессор Pentium Pro уже содержал уязвимость.

     
     
  • 5.178, Аноним (178), 16:39, 16/11/2018 [^] [^^] [^^^] [ответить]  
  • +/
    в старых другие дыры, да и баги опять же
     
  • 5.181, Аноним (17), 19:51, 16/11/2018 [^] [^^] [^^^] [ответить]  
  • +/
    у меня в домашнем роутере такой проц (вроде в середине 00х такие делали)

    processor       : 0
    vendor_id       : AuthenticAMD
    cpu family      : 5
    model           : 10
    model name      : Geode(TM) Integrated Processor by AMD PCS
    stepping        : 2
    cpu MHz         : 498.044
    cache size      : 128 KB

     
     
  • 6.182, Аноним (17), 19:52, 16/11/2018 [^] [^^] [^^^] [ответить]  
  • +/
    впрочем, старые атомы тоже подойдут :)
     
  • 6.213, Аноним (211), 16:35, 19/11/2018 [^] [^^] [^^^] [ответить]  
  • +/
    > у меня в домашнем роутере такой проц

    Гы, ему мои одноплатники воткнут с присвистом. Кушая 5 ваттов и работая без вентилятора от зарядки для мобли.

     
  • 3.212, Аноним (211), 16:34, 19/11/2018 [^] [^^] [^^^] [ответить]  
  • +1 +/
    > В 9xxx серии (coffee lake refresh исправили meltdown в кремнии

    Учитывая что теоретически там мелтдауна по спекам не должно было быть вообще нигде - доверять заявлениям интеловского маркетинга будет только завзятый оптимист. Или пиарщик интеля.

     
  • 2.160, Vitaliy Blats (?), 00:36, 16/11/2018 [^] [^^] [^^^] [ответить]  
  • –1 +/
    > Хотя не заметил чтоб сильно упала производительность

    Как правило падение производительности видно не в единичном бенчмарке или тесте, а когда ты за свой рабочий день выполняешь туеву хучу задач, а каждая из них по отдельности "всего лишь на секунду стала медленнее".

     
     
  • 3.179, Аноним (179), 18:31, 16/11/2018 [^] [^^] [^^^] [ответить]  
  • +1 +/
    Хе, базы данных, виртуализация, до -40%. На десктопе хер ты это увидишь, обычно.
     
     
  • 4.188, Онаним (?), 11:46, 18/11/2018 [^] [^^] [^^^] [ответить]  
  • –2 +/
    Что страшнее - утечка данных с бд / с хост-нод вм, или с васиного десктопа где 3.5 игрушки? Бывают десктопы с высоким риском утечки, но такие лучше в общую сеть не включать, и софт на них обычно 99% контролируем.
     
     
  • 5.191, пох (?), 13:14, 18/11/2018 [^] [^^] [^^^] [ответить]  
  • –1 +/
    > Что страшнее - утечка данных с бд / с хост-нод вм, или
    > с васиного десктопа где 3.5 игрушки?

    безусловно  с васиного десктопа-  где у него еще и пароли от всего, что хранит "надежно" его личную и неличную инфу, а то и деньжата, в этих самых тазах банных.

    > Бывают десктопы с высоким риском
    > утечки, но такие лучше в общую сеть не включать, и софт
    > на них обычно 99% контролируем.

    а на тазу банных у тебя и софт неконтролируемый, и вообще он у тебя в интернет голой задницей смотрит, и хостнода vm не включена даже физически в отдельный изолированный свитч, ага.


     
     
  • 6.192, Онаним (?), 14:24, 18/11/2018 [^] [^^] [^^^] [ответить]  
  • –1 +/
    Утечка с васиного десктопа затрагивает только васю, а вот с бд-сервера, где хранятся номера счетов, адреса и т.п. - тысячи-миллионы таких вась.
     
  • 6.193, Онаним (?), 14:25, 18/11/2018 [^] [^^] [^^^] [ответить]  
  • –1 +/
    Что же до контролируемости софта - с тем, сколько расплодилось разного рода "девопсов", хранящих данные в различных облачках - утечку они заметят совершенно не сразу, от слова никогда.
     

  • 1.173, Аноним (173), 15:08, 16/11/2018 [ответить] [﹢﹢﹢] [ · · · ]  
  • +/
    Хорошо что сразу всё протестировали и пресекли дешёвые вихляния АМУДЫ с их "а у нас процессоры неподвержены всем уязвимостям"
     
     
  • 2.187, Онаним (?), 11:45, 18/11/2018 [^] [^^] [^^^] [ответить]  
  • +/
    Спектру подвержены почти все x86 со спекулятивным выполнением, а тут новые спектры нашли.
     

  • 1.202, sposob (?), 10:51, 19/11/2018 [ответить] [﹢﹢﹢] [ · · · ]  
  • +/
    cpu not found. press any key to software simulations!

    как-то так. :)

     
  • 1.203, sposob (?), 11:18, 19/11/2018 [ответить] [﹢﹢﹢] [ · · · ]  
  • +1 +/
    Ржу с этого, теперь проц без фирмвары просто набор транзисторов на силициоме. ПИЧАЛЬКА. И электричество не пригодится раз нет нормальной фирмвары.
    Лучше бы Atmel был поглащен Microchip'ом и развитие Z80 с недокоментируемыми командами вместе с Мотороллой и НЕКом со своими DCP, Fujitsu и Altera, толк бы был. А, то догадались  x86 на SPARK/ARM аппаратно эмулировать. Бабло есть, а качества "логики" - нет.
     

     Добавить комментарий
    Имя:
    E-Mail:
    Текст:



    Партнёры:
    PostgresPro
    Inferno Solutions
    Hosting by Hoster.ru
    Хостинг:

    Закладки на сайте
    Проследить за страницей
    Created 1996-2026 by Maxim Chirkov
    Добавить, Поддержать, Вебмастеру